欢迎您,请 登录 或 注册会员

偶久网

搜索
浏览量: 522

神之墓地未加密 完全未加密神之墓地3.2.7开源图带全触发器

[复制链接]
发表于 2025-9-26 11:51:12
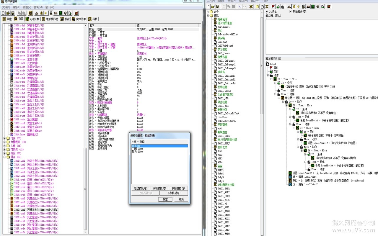
地图名称:神之墓地3.2.7
地图类型:防守

魔兽版本:1.27a完整魔兽
本地建图 :  平台地图单机启动器
使用编辑器
: 三大编辑器下载 网易DZ官方版+雪月编辑器+KKWE官方编辑器

神之墓地未加密 完全未加密神之墓地3.2.7开源图带全触发器

神之墓地未加密  完全未加密神之墓地3.2.7开源图带全触发器

神之墓地未加密 完全未加密神之墓地3.2.7开源图带全触发器

神之墓地未加密  完全未加密神之墓地3.2.7开源图带全触发器

神之墓地未加密 完全未加密神之墓地3.2.7开源图带全触发器

神之墓地未加密  完全未加密神之墓地3.2.7开源图带全触发器

神之墓地未加密 完全未加密神之墓地3.2.7开源图带全触发器

神之墓地未加密  完全未加密神之墓地3.2.7开源图带全触发器


本图内容说明
1.这是完全无任何加密的开源版本地图
   直接使用编辑器可以打开 ,因为一些原因被泄露的完整版
2.里面可以学作者各种物编 触发 技能 单位 物品 科技 的知识
3.很经典的方式地图写法!里面的功能并不复杂 都很实用 推荐学习
4.涵盖 : 各种 英雄复活,回城设定,钱木等级控制,刷兵设定,练功房,宝石掉落,

死亡复活,野怪刷新,剧情衔接,区域限制,单位技能  等等触发器可查看学习
5.未加密图. 触发写的很明白 也做了完整排泄,很经典.想学这些内容的可以来看.
6.本图可自行单机继续编辑研究.大部分触发都有完善的备注标识,适合上手.


下载地址:
游客,如果您要查看本帖隐藏内容请 登录


返回顶部